Video no Youtube Se Gostou clique aqui para dar joinha
Nessa aula de hoje
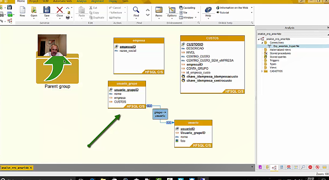
vamos fazer o cadastro de usuarios e colocar no menu
In this class today
Let's make the users register and put in the menu
En esta clase de hoy
Vamos a hacer el registro de usuarios y poner en el menú
help1
Lançamento Curso Iniciante ao Avancado - Windev/Mobile/Webdev 001/... Aula 1133
Criar Analise/Conexao e Tabela de Empresa - Curso 002/... Aula 1140
ErpAmarildo - Menu Principal - Curso 003/... Aula 1145
Menu Ribbon - Menu Principal - Curso 004/... Aula 1146
Botao Empresa - Menu Ribbon - Curso 005/... Aula 1147
Query Empresa - Cadastro Wdl - Curso 006/... Aula 1148
Tabela Empresa - Curso 007 - Aula 1149
Incluir - Botao Incluir Empresa Tabela Codigo - Curso 008 - Aula 1150
Icone Botao de Incluir - Brinde - Curso ErpAmarildo 9/... aula 1151
Icones Novos - Tabela - Curso ErpAmarldo 10/... Aula 1152
Codigos alteracao Tabela Empresa - Curso ErpAmarildo 11/... Aula 1153
Exclusão Codigos - Tabela Empresa - Curso ErpAmarildo 12/... Aula 1154
Procure - TableEnableFilter - Curso ErpAmarildo 13/... Aula 1155
Menu - Empresas - Chamar Wdl - Curso ErpAmarldo 14/... Aula 1156
Analise - Centro Custo - Niveis - Curso ErpAmarildo 15/... Aula 1157
Conexão Hyperfile - Curso ErpAmarildo 16/... Aula 1158
Tabela-Formulario Custos - Curso ErpAmarildo 17... Aula 1159
Menu Erp Custo - Curso ErpAmarildo 18.. Aula 1160
Tabela Seleciona Empresa - Curso Erp 19/... Aula 1162
CODIGO SELECIONA EMPRESA - CURSO ERP 20/... AULA 1163
ERP CHAMA SELECIONA EMPRESA - CURSO ERP 21/... AULA 1164
ERP AJUSTE -APARECER CODIGO E NOME EMPRESA - CURSO ERP22/... AULA 1165
ERP AJUSTE TELA - CURSO ERP23/... AULA 1166
CODIGO JANELA MDI - CURSO ERP 24/... AULA 1167
Conexao Duvida eRP 25/.. AULA 1168
EMPRESA AJUSTANDO - ERP 26/... AULA 1169
Formulario Custo Ajustando erp 27... aula 1170
Tabela Custo Ajustando erp 28 /... AULA 1171
Formulario Custos - Codigos - erp 29/... AULA 1172
x Nao Sair - Curso Erp 30/... AULA 1173
Tabela Custo - 2o Nivel - ERP 31/ AULA 1174
TABELA CUSTO - MESMO NIVEL - CODIGO - ERP32 / AULA 1175
TABELA CUSTO - NIVEL ABAIXO - CODIGO - ERP33/ AULA 1176
TABELA CUSTOS - LANCAMENTOS - CODIGO - ERP34 / AULAS 1177
FORMULARIO CUSTOS - CODIGO - ERP35 / AULA 1178
TABELA CUSTOS - AJUSTES FINAIS - ERP36 - AULA 1179
USUARIOS - ERP37 - AULA 1180
USUARIOS - ERP38 - AULA 1181
CUSTOS - ERP39 - AULA 1182
USUARIOS - ERP40 - AULA 1200
EXTERN WIN_Table_usuario_grupo
// VAMOS INCLUIR A ROTINA WIN_Table_CUSTOS
// LET'S INCLUDE THE WIN_Table_CUSTOS ROUTINE
// VAMOS INCLUIR LA ROTINA WIN_Table_CUSTOS
// https://doc.windev.com/en-US/?1511013&name=EXTERN
LoadWDL("cadastros.wdl")
// CARREGA UMA WDL
// LOADS A WDL
// CARGA DE UNA WDL
// https://doc.windev.com/en-US/?3013020&name=LoadWDL
//Open(WIN_Table_CUSTOS)
IF WinStatus(WIN_Table_usuario_grupo)=NotFound THEN
OpenChild(WIN_Table_usuario_grupo)
ELSE // SENAO
Restore(WIN_Table_usuario_grupo)
SetFocus(WIN_Table_usuario_grupo)
END










